生成AIでエッチな画像を作る探求
作例を見せるだけで肝心のワークフローを作っていなかったTiled Diffusionを使ったワークフローを作ってみたいと思います。

前提として、Tiled Diffusionと対応するControlNetが必要になります。

control_v11f1e_sd15_tileは models > controlnet に配置してください。
Stability Matrixの場合は、モデルブラウザ > Hugging Face > ControlNets (SD1.5) からTileを選びます。
ワークフローの作成
まずはワークフローを開きます。いつものようにComfyUIのデフォルトで良いです。

ComfyUI上でTiled Diffusionをインストールします。

生成した画像をアップスケールする段階でTiled Diffusionを使用するため、まずはアップスケールのフローを構築します。

比較元の生成
まずはこのワークフローをベースに通常のアップスケールを試してみます。
nsfw, (masterpiece, best quality, ultra-detailed), 1girl, 21 y.o, naked, spread legs, spread pussy, grabbing own breast, hand on pussy,
embedding:easynegative, embedding:badhandv4
各種設定
Empty Latent Image
- width : 688
- height : 456
KSampler
- seed : 460957344201275
- control after generate : fixed
- steps : 30
- cfg : 7.0
- sampler_name : euler_ancestral, dpmpp_2m_sde
- scheduler : karras
- denoise : 1.0, 0.3
Upscale Image By
- upscale_method : area
- scale : 0.5

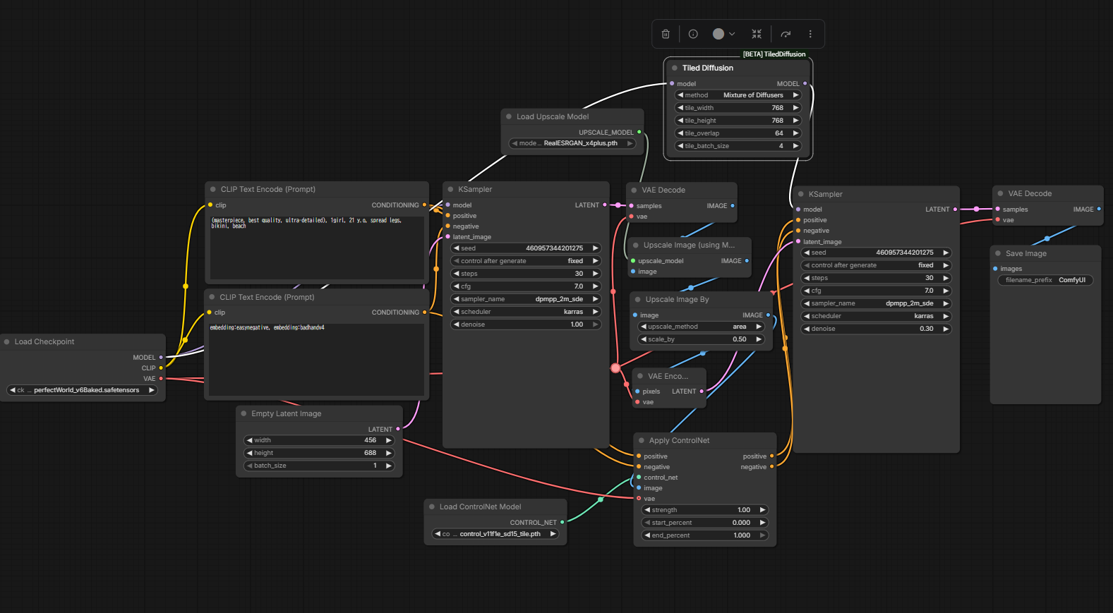
Tiled Diffusionの設定
Tiled Diffusion用のノードを追加します。
ノードをつないでいきます。
| From | To | ||
|---|---|---|---|
| CLIP Text Encode (Prompt) | CONDITIONING | Apply ControlNet | positive |
| CLIP Text Encode (Prompt) | CONDITIONING | Apply ControlNet | negative |
| Load ControlNet Model | CONTROL_NET | Apply ControlNet | control_net |
| Upscale Image By | IMAGE | Apply ControlNet | image |
| Load Checkpoint | VAE | Apply ControlNet | vae |
| Apply ControlNet | positive | (二つ目の)KSamper | positive |
| Apply ControlNet | negative | (二つ目の)KSamper | negative |
| Load Checkpoint | MODEL | Tiled Diffusion | model |
| Tiled Diffusion | MODEL | (二つ目の)KSamper | model |
完成形

Tiled Diffusionを有効にした生成
どうでしょう?変わってはいますが、以前のサンプルほどではないですね。二つ目のKSamplerの設定をちょっと変えてみましょう。
スケジューラーをKarrasからNormalに変更しました。どうでしょうか、肌のテカリも出ていい感じかと思います。
まとめ
Tiled Diffusionを利用したワークフローの組み方について説明しました。
メモリ量が少なくとも大きな画像が生成できることがメリットなのですが、より高精細な画像を作れるというメリットもあります。私の場合はどちらかというと後者の理由で使うことが多いです。
また画像のサイズから分割数を自動算出すると生成するサイズによらず分割できます。2026/3現在のComfyUIでは特にカスタムノードの必要もなく実現できます。
※以前はカスタムノードが必要でした

Get Image SizeのUpscale Image ByのIMAGEを入力し、Math Expressionで分割したい数で割ります。例では幅を2分割、高さを2分割の合計4分割にしています。なお、各タイルのサイズが不足するとまずいのでroundで小数点を切り上げています。
ちなみにサイズの計算は他にも使えるので覚えておくと良いです。


コメント