スポンサーリンク

ComfyUIでHiresFix的なことを行う – Performing HiresFix-like operations in ComfyUI –

チュートリアル
スポンサーリンク

生成AIでエッチな画像を作る探求

前回、ひとまずComfyUIを使う方法を説明しました。

ComfyUIの使い方入門 – Getting Started with ComfyUI –
ComfyUIでワークフローを組む入門編です。必要最低限のノードを用いて、画像生成を行うところまでを説明します。

今回はHiresFixのようなことを行う方法を解説します。

Inferenceの場合はスイッチをオンにして、設定をするだけなのですがComfyUIの場合はノードを足す必要があります。

ワークフローはこちらです。

※本投稿にはレンサバ運用費を賄うため、アフィリエイトリンクが含まれています

手順

  • 基本のフローを組む
  • 追加ノードを配置する
  • ノードを接続する
  • 設定を行う
  • 生成する

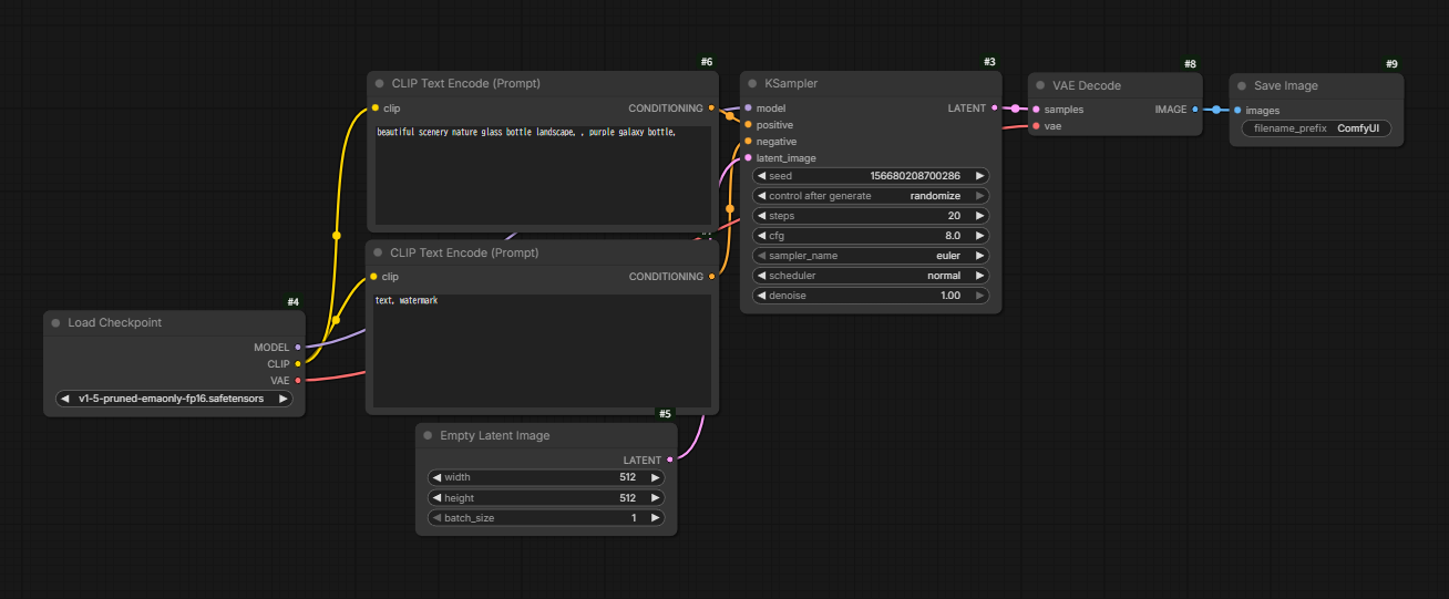
基本のフローを組む

前回記事を参考に基本のフローを組みます。

このフローに対して、いくつかのノードを追加します。

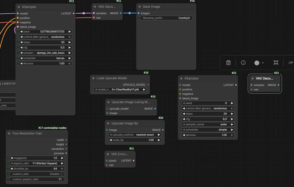
追加ノードを配置する

  • Load Upscale Model
  • Upscale Image (using Model)
  • Upscale Image By
  • KSampler
  • VAE Encoder
  • VAE Decoder

とりあえず、Save Imageの下あたりが空いていたのでそこに置きます。

ノードを接続する

以下の表に従ってノードを接続します。

青色マーカーは既存のノードです。

FromTo
Load Upscale ModelUPSCALE_MODELUpscale Image (using Model)upscale_model
VAE DecoderImageUpscale Image (using Model)image
Upscale Image (using Model)IMAGEUpscale Image Byimage
Upscale Image ByIMAGEVAE Encoderpixels
Load CheckpointModelKSamplermodel
Load CheckpointVAEVAE Encodervae
Load CheckpointVAEVAE Decodervae
VAE EncoderLATENTKSamplerlatent_image
CLIP Text Encoder (Prompt)CONDITIONINGKSamplerpositive
CLIP Text Encoder (Prompt)CONDITIONINGKSamplernegative
KSamplerLATENTVAE Decodersamples
VAE DecoderIMAGESave Imageimages

全体はこうなります。

CLIP Text Encoder (Prompt)はPositiveもNegativeも名前は同じなので接続を間違わないようにしてください。分かりづらいようであれば名前を変えることができます。

設定を行う

各種パラメーターを設定します。

一つ目のKSampler

  • サンプラー:DPM++ 2M SDE HEUN
  • スケジューラー:karras
  • Steps:30
  • CFG Scale:5.00
  • サイズ :1216 x 832

二つ目のKSample

  • サンプラー:DPM++ 2M SDE HEUN
  • スケジューラー:normal
  • Steps:30
  • CFG Scale:5.00
  • denoise:0.2

denoiseを1.0に近づければ大幅に書き換えを、小さければほぼ書き換えを行わず、書き込みを増やす挙動になります。

アップスケール設定

  • Load Upscale Model:4x ClearRealityV1.pthなど
  • Upscale Image By:
    • upscale_method:area
    • scale_by:0.5

Upscale Image Byのscale_byを0.5にしているのは結果的に2倍になるようにしているためです。
1.5倍に指定したい場合は0.375ですが、指定できるのは小数点二けたまでなので、Upscale Image Byを二つ繋げると1.5倍にできます。

1.5倍の例

Positive

masterpiece, best quality, realistic, 1girl, 19 y.o, tan skin, blonde hair, large breasts, street path, graffiti, upper body,
grin, shy

Negative

worst quality, bad quality

生成する

「Run」をクリックして画像を生成します。

まとめ

今回は標準的なアップスケール方法をComfyUIで行いました。

ComfyUIであれば、例えば再サンプリング時のプロンプトを変えるなどできることが増えます。
また、今回は2回のサンプリングですが、これを3回サンプリングするなどの方法も取れます。

今後の記事ではもう少し変わった方法とかを紹介できればと思います。

コメント

タイトルとURLをコピーしました